eBook – Guide Spring Cloud – NPI EA (cat=Spring Cloud)
announcement - icon

Let's get started with a Microservice Architecture with Spring Cloud:

>> Join Pro and download the eBook

eBook – Mockito – NPI EA (tag = Mockito)
announcement - icon

Mocking is an essential part of unit testing, and the Mockito library makes it easy to write clean and intuitive unit tests for your Java code.

Get started with mocking and improve your application tests using our Mockito guide:

Download the eBook

eBook – Java Concurrency – NPI EA (cat=Java Concurrency)
announcement - icon

Handling concurrency in an application can be a tricky process with many potential pitfalls. A solid grasp of the fundamentals will go a long way to help minimize these issues.

Get started with understanding multi-threaded applications with our Java Concurrency guide:

>> Download the eBook

eBook – Reactive – NPI EA (cat=Reactive)
announcement - icon

Spring 5 added support for reactive programming with the Spring WebFlux module, which has been improved upon ever since. Get started with the Reactor project basics and reactive programming in Spring Boot:

>> Join Pro and download the eBook

eBook – Java Streams – NPI EA (cat=Java Streams)
announcement - icon

Since its introduction in Java 8, the Stream API has become a staple of Java development. The basic operations like iterating, filtering, mapping sequences of elements are deceptively simple to use.

But these can also be overused and fall into some common pitfalls.

To get a better understanding on how Streams work and how to combine them with other language features, check out our guide to Java Streams:

>> Join Pro and download the eBook

eBook – Jackson – NPI EA (cat=Jackson)
announcement - icon

Do JSON right with Jackson

Download the E-book

eBook – HTTP Client – NPI EA (cat=Http Client-Side)
announcement - icon

Get the most out of the Apache HTTP Client

Download the E-book

eBook – Maven – NPI EA (cat = Maven)
announcement - icon

Get Started with Apache Maven:

Download the E-book

eBook – Persistence – NPI EA (cat=Persistence)
announcement - icon

Working on getting your persistence layer right with Spring?

Explore the eBook

eBook – RwS – NPI EA (cat=Spring MVC)
announcement - icon

Building a REST API with Spring?

Download the E-book

Course – LS – NPI EA (cat=Jackson)
announcement - icon

Get started with Spring and Spring Boot, through the Learn Spring course:

>> LEARN SPRING
Course – RWSB – NPI EA (cat=REST)
announcement - icon

Explore Spring Boot 3 and Spring 6 in-depth through building a full REST API with the framework:

>> The New “REST With Spring Boot”

Course – LSS – NPI EA (cat=Spring Security)
announcement - icon

Yes, Spring Security can be complex, from the more advanced functionality within the Core to the deep OAuth support in the framework.

I built the security material as two full courses - Core and OAuth, to get practical with these more complex scenarios. We explore when and how to use each feature and code through it on the backing project.

You can explore the course here:

>> Learn Spring Security

Course – LSD – NPI EA (tag=Spring Data JPA)
announcement - icon

Spring Data JPA is a great way to handle the complexity of JPA with the powerful simplicity of Spring Boot.

Get started with Spring Data JPA through the guided reference course:

>> CHECK OUT THE COURSE

Partner – Moderne – NPI EA (cat=Spring Boot)
announcement - icon

Refactor Java code safely — and automatically — with OpenRewrite.

Refactoring big codebases by hand is slow, risky, and easy to put off. That’s where OpenRewrite comes in. The open-source framework for large-scale, automated code transformations helps teams modernize safely and consistently.

Each month, the creators and maintainers of OpenRewrite at Moderne run live, hands-on training sessions — one for newcomers and one for experienced users. You’ll see how recipes work, how to apply them across projects, and how to modernize code with confidence.

Join the next session, bring your questions, and learn how to automate the kind of work that usually eats your sprint time.

Course – LJB – NPI EA (cat = Core Java)
announcement - icon

Code your way through and build up a solid, practical foundation of Java:

>> Learn Java Basics

Partner – LambdaTest – NPI EA (cat= Testing)
announcement - icon

Distributed systems often come with complex challenges such as service-to-service communication, state management, asynchronous messaging, security, and more.

Dapr (Distributed Application Runtime) provides a set of APIs and building blocks to address these challenges, abstracting away infrastructure so we can focus on business logic.

In this tutorial, we'll focus on Dapr's pub/sub API for message brokering. Using its Spring Boot integration, we'll simplify the creation of a loosely coupled, portable, and easily testable pub/sub messaging system:

>> Flexible Pub/Sub Messaging With Spring Boot and Dapr

1. Introduction

In this tutorial, we’ll explore different ways to capture a heap dump in Java.

A heap dump is a snapshot of all the objects that are in memory in the JVM at a certain moment. They are very useful to troubleshoot memory-leak problems and optimize memory usage in Java applications.

Heap dumps are usually stored in binary format hprof files. We can open and analyze these files using tools like jhat or JVisualVM. Also, for Eclipse users, it’s very common to use MAT.

In the next sections, we’ll go through multiple tools and approaches to generate a heap dump, and we’ll show the main differences between them.

2. JDK Tools

The JDK comes with several tools to capture heap dumps in different ways. All these tools are located under the bin folder inside the JDK home directory. Therefore, we can start them from the command line as long as this directory is included in the system path.

In the next sections, we’ll look at how to use these tools to capture heap dumps.

2.1. jmap

jmap is a tool to print statistics about memory in a running JVM. We can use it for local or remote processes.

To capture a heap dump using jmap, we need to use the dump option:

jmap -dump:[live],format=b,file=<file-path> <pid>

Along with that option, we should specify several parameters:

  • live: if set, it only prints objects which have active references and discards the ones that are ready to be garbage collected. This parameter is optional.
  • format=b: specifies that the dump file will be in binary format. If not set, the result is the same.
  • file: the file where the dump will be written to
  • pid: id of the Java process

An example would look like:

jmap -dump:live,format=b,file=/tmp/dump.hprof 12587

Remember that we can easily get the pid of a Java process by using the jps command.

Also, keep in mind that jmap was introduced in the JDK as an experimental tool and is unsupported. Therefore, in some cases, it may be preferable to use other tools instead.

2.2. jcmd

jcmd is a very complete tool that works by sending command requests to the JVM. We have to use it in the same machine where the Java process is running.

One of its many commands is the GC.heap_dump. We can use it to get a heap dump just by specifying the pid of the process and the output file path:

jcmd <pid> GC.heap_dump <file-path>

We can execute it with the same parameters that we used before:

jcmd 12587 GC.heap_dump /tmp/dump.hprof

As with jmap, the dump generated is in binary format.

2.3. JVisualVM

JVisualVM is a tool with a graphical user interface that lets us monitor, troubleshoot, and profile Java applications. The GUI is simple, but very intuitive and easy to use.

One of its many options allows us to capture a heap dump. If we right-click on a Java process and select the “Heap Dump” option, the tool will create a heap dump and open it in a new tab:

dump menu cropped 1

Notice that we can find the path of the file created in the “Basic Info” section.

Starting from JDK 9, Visual VM isn’t included in the Oracle JDK and Open JDK distributions. Therefore, if we’re using anything newer than Java 9, we can get the JVisualVM from the Visual VM open source project site.

3. Capture a Heap Dump Automatically

All the tools we’ve shown in the previous sections are intended to capture heap dumps manually at a specific time. In some cases, we want to get a heap dump when a java.lang.OutOfMemoryError occurs to help us investigate the error.

For these cases, Java provides the HeapDumpOnOutOfMemoryError command-line option, which generates a heap dump when a java.lang.OutOfMemoryError is thrown:

java -XX:+HeapDumpOnOutOfMemoryError

By default, it stores the dump in a java_pid<pid>.hprof file in the directory where we’re running the application. If we want to specify another file or directory, we can set it in the HeapDumpPath option:

java -XX:+HeapDumpOnOutOfMemoryError -XX:HeapDumpPath=<file-or-dir-path>

When our application runs out of memory using this option, we’ll be able to find the created file that contains the heap dump in the logs:

java.lang.OutOfMemoryError: Requested array size exceeds VM limit
Dumping heap to java_pid12587.hprof ...
Exception in thread "main" Heap dump file created [4744371 bytes in 0.029 secs]
java.lang.OutOfMemoryError: Requested array size exceeds VM limit
	at com.baeldung.heapdump.App.main(App.java:7)

In the above example, it was written to the java_pid12587.hprof file.

As we can see, this option is very useful, and there’s no overhead when running an application with this option. Therefore, it’s highly recommended to always use this option, especially in production.

Finally, this option can also be specified at runtime by using the HotSpotDiagnostic MBean. To do this, we can use JConsole and set the HeapDumpOnOutOfMemoryError VM option to true:

jconsole setvmoption 1

We can find more information about MBeans and JMX in this article.

4. JMX

The last approach we’ll cover in this article is using JMX. We’ll use the HotSpotDiagnostic MBean that we briefly introduced in the previous section. This MBean provides a dumpHeap method that accepts two parameters:

  • outputFile: the path of the file for the dump. This file should have the hprof extension.
  • live: if set to true, it dumps only the active objects in memory, as we saw before with jmap.

In the next sections, we’ll show two different ways to invoke this method in order to capture a heap dump.

4.1. JConsole

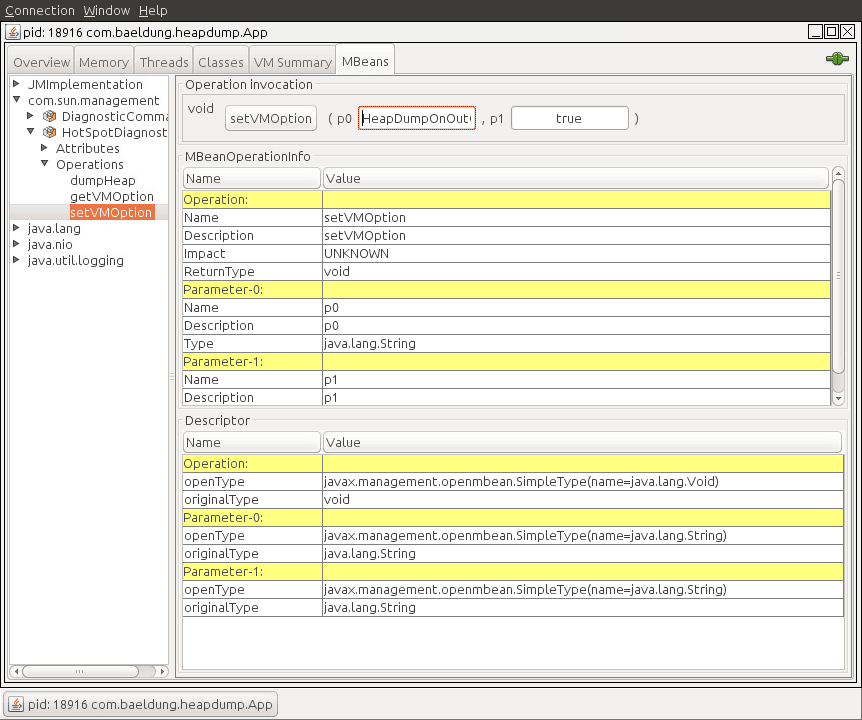
The easiest way to use the HotSpotDiagnostic MBean is by using a JMX client, such as JConsole.

If we open JConsole and connect to a running Java process, we can navigate to the MBeans tab and find the HotSpotDiagnostic under com.sun.managementIn operations, we can find the dumpHeap method that we previously described:

jconsole dump 1

As shown, we just need to introduce the parameters, outputFile and live, into the p0 and p1 text fields in order to perform the dumpHeap operation.

4.2. Programmatic Way

The other way to use the HotSpotDiagnostic MBean is by invoking it programmatically from Java code.

To do this, we first need to get an MBeanServer instance in order to get an MBean that’s registered in the application. After that, we simply need to get an instance of a HotSpotDiagnosticMXBean, and call its dumpHeap method.

Let’s see it in code:

public static void dumpHeap(String filePath, boolean live) throws IOException {
    MBeanServer server = ManagementFactory.getPlatformMBeanServer();
    HotSpotDiagnosticMXBean mxBean = ManagementFactory.newPlatformMXBeanProxy(
      server, "com.sun.management:type=HotSpotDiagnostic", HotSpotDiagnosticMXBean.class);
    mxBean.dumpHeap(filePath, live);
}

Notice that an hprof file cannot be overwritten. Therefore, we should take this into account when creating an application that prints heap dumps. If we fail to do so, we’ll get an exception:

Exception in thread "main" java.io.IOException: File exists
	at sun.management.HotSpotDiagnostic.dumpHeap0(Native Method)
	at sun.management.HotSpotDiagnostic.dumpHeap(HotSpotDiagnostic.java:60)

5. Conclusion

In this article, we learned multiple ways to capture a heap dump in Java.

As a rule of thumb, we should always remember to use the HeapDumpOnOutOfMemoryError option when running Java applications. For different purposes, any of the other tools can be used, as long as we keep in mind the unsupported status of jmap.

The code backing this article is available on GitHub. Once you're logged in as a Baeldung Pro Member, start learning and coding on the project.
Baeldung Pro – NPI EA (cat = Baeldung)
announcement - icon

Baeldung Pro comes with both absolutely No-Ads as well as finally with Dark Mode, for a clean learning experience:

>> Explore a clean Baeldung

Once the early-adopter seats are all used, the price will go up and stay at $33/year.

eBook – HTTP Client – NPI EA (cat=HTTP Client-Side)
announcement - icon

The Apache HTTP Client is a very robust library, suitable for both simple and advanced use cases when testing HTTP endpoints. Check out our guide covering basic request and response handling, as well as security, cookies, timeouts, and more:

>> Download the eBook

eBook – Java Concurrency – NPI EA (cat=Java Concurrency)
announcement - icon

Handling concurrency in an application can be a tricky process with many potential pitfalls. A solid grasp of the fundamentals will go a long way to help minimize these issues.

Get started with understanding multi-threaded applications with our Java Concurrency guide:

>> Download the eBook

eBook – Java Streams – NPI EA (cat=Java Streams)
announcement - icon

Since its introduction in Java 8, the Stream API has become a staple of Java development. The basic operations like iterating, filtering, mapping sequences of elements are deceptively simple to use.

But these can also be overused and fall into some common pitfalls.

To get a better understanding on how Streams work and how to combine them with other language features, check out our guide to Java Streams:

>> Join Pro and download the eBook

eBook – Persistence – NPI EA (cat=Persistence)
announcement - icon

Working on getting your persistence layer right with Spring?

Explore the eBook

Course – LS – NPI EA (cat=REST)

announcement - icon

Get started with Spring Boot and with core Spring, through the Learn Spring course:

>> CHECK OUT THE COURSE

Partner – Moderne – NPI EA (tag=Refactoring)
announcement - icon

Modern Java teams move fast — but codebases don’t always keep up. Frameworks change, dependencies drift, and tech debt builds until it starts to drag on delivery. OpenRewrite was built to fix that: an open-source refactoring engine that automates repetitive code changes while keeping developer intent intact.

The monthly training series, led by the creators and maintainers of OpenRewrite at Moderne, walks through real-world migrations and modernization patterns. Whether you’re new to recipes or ready to write your own, you’ll learn practical ways to refactor safely and at scale.

If you’ve ever wished refactoring felt as natural — and as fast — as writing code, this is a good place to start.

eBook Jackson – NPI EA – 3 (cat = Jackson)